文章詳情頁
如何在IDEA中查看依賴關系的方法步驟
瀏覽:38日期:2024-08-14 15:51:08
Maven提供了mvn dependency:tree來查看依賴關系,而IDE往往提供了更加便利的方式,比如Eclipse或者IDEA都有類似的功能,這篇文章簡單說明一下如何在IDEA中查看依賴關系。
操作1: 打開Maven Project視圖
點擊Maven Project視圖,如果此視圖沒有打開,請使用View菜單將其打開。

操作2: 顯示依賴圖
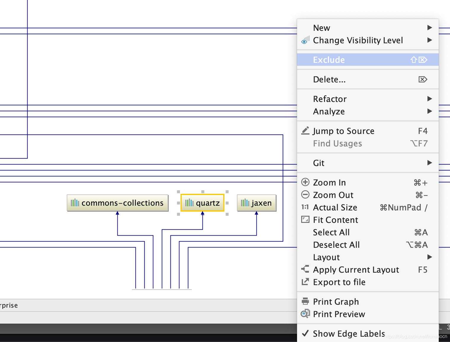
選中相應的項目,在右鍵菜單中選擇

然后就可以看到整體的依賴關系圖了

操作3: 查看
點擊1:1的按鈕,然后就可以正常查看了

Ctrl + F之后可以輸入相關的包名,然后就可以查看其詳細信息了

比如這里查看一個舊版本的quartz的使用關聯情況

點擊相關的線還會高亮顯示,因為有的時候實在是太難看清了

操作4: exclude
還可根據需要對沖突的依賴進行排除操作(一般紅色實線表示沖突,紅色虛線表示多處引用)等,注意此處的操作會真正修改pom.xml文件,事前千萬注意備份。

操作5: 保存至本地查看
懸著Export to file菜單項

輸入文件名和保存地址即可。
總結
IDEA提供了查看依賴關系的方式,但是使用起來目前的IDE都還不是很方便,還只能是一個簡單的輔助,拖動起來查看太麻煩。
到此這篇關于如何在IDEA中查看依賴關系的方法步驟的文章就介紹到這了,更多相關IDEA查看依賴關系內容請搜索好吧啦網以前的文章或繼續瀏覽下面的相關文章希望大家以后多多支持好吧啦網!
標簽:
IDEA
相關文章:
排行榜

網公網安備