JetBrains IntelliJ IDEA 優化教超詳細程
本教程基于 JetBrains IntelliJ IDEA 2020.3.2 編寫。
JetBrains IntelliJ IDEA 下載地址:JetBrains IntelliJ IDEA 官網
軟件安裝完成后,先修改配置文件存放路徑,修改配置文件路徑后,會導致之前的配置因誤操作失效,所以建議先修改在配置。
進入 IDEA 安裝位置的bin目錄; 找到 idea.properties 文件,編輯這個文件;#---------------------------------------------------------------------# Uncomment this option if you want to customize path to IDE config folder. Make sure you’re using forward slashes.#---------------------------------------------------------------------# idea.config.path=${user.home}/.IntelliJIdea/configidea.config.path=D:/Tools/JetBrains/IntelliJ IDEA 2020.3.2/config#---------------------------------------------------------------------# Uncomment this option if you want to customize path to IDE system folder. Make sure you’re using forward slashes.#---------------------------------------------------------------------# idea.system.path=${user.home}/.IntelliJIdea/systemidea.system.path=D:/Tools/JetBrains/IntelliJ IDEA 2020.3.2/system

JetBrains IntelliJ IDEA 2020.3.X 安裝文件:
https://www.jb51.net/article/196349.htm
JetBrains IntelliJ IDEA 優化教程JetBrains IntelliJ IDEA 分為兩個版本:旗艦版(Ultimate)和社區版(Community)。旗艦版收費(30天免費使用時間,功能齊全);社區版(永久免費,功能簡陋)。
1.目錄結構解釋

bin:容器,執行文件和啟動參數等
help:快捷鍵文檔和其他幫助文檔
jbr:Java 運行環境
lib:IDEA 依賴的類庫
license:各個插件許可
plugins:插件
其中:bin 目錄下:

以我的電腦系統(64位 windows10,16G內存)為例,說明一下如何調整 VM 配置文件:
-Xms128m-Xmx750m-XX:ReservedCodeCacheSize=512m-XX:+UseConcMarkSweepGC-XX:SoftRefLRUPolicyMSPerMB=50-XX:CICompilerCount=2-XX:+HeapDumpOnOutOfMemoryError-XX:-OmitStackTraceInFastThrow-ea-Dsun.io.useCanonCaches=false-Djdk.http.auth.tunneling.disabledSchemes=''-Djdk.attach.allowAttachSelf=true-Djdk.module.illegalAccess.silent=true-Dkotlinx.coroutines.debug=off
大家根據電腦系統的位數,選擇 32 位的 VM 配置文件或者 64 位的 VM 配置文件。32 位操作系統內存不會超過 4G,所以沒有多大空間可以調整,建議不用調整了。64 位操作系統中 8G 內存以下的機子或是靜態頁面開發者是無需修改的。64 位操作系統且內存大于 8G 的,如果你是開發大型項目、Java 項目或是 Android 項目, 建議進行修改,常修改的就是下面 3 個參數:
1-16G 16G以上 -Xms 128m 512m -Xmx 750m 1500m -XX:ReservedCodeCacheSize 240m 500m
2.設置顯示常見的視圖

4.設置窗體及菜單的字體及字體大小

5.設置默認項目路徑&打開新項目方式

6.設置適合自己的快捷鍵風格

7.設置鼠標滾輪修改字體大小

勾選此設置后,增加 Ctrl + 鼠標滾輪快捷鍵來控制代碼字體大小顯示。
8.設置自動導包功能
Add unambiguous imports on the fly:自動導入不明確的結構
Optimize imports on the fly:自動幫我們優化導入的包
9.設置顯示行號和方法間的分隔符
Show line numbers:顯示行數。我建議一般這個要勾選上。
Show method separators: 顯示方法分隔線。這種線有助于我們區分開方法,所以建議勾選上。
10.忽略大小寫提示





Doc Comment ? Text:修改文檔注釋的字體顏色
Block comment:修改多行注釋的字體顏色
Line comment:修改當行注釋的字體顏色
16.設置超過指定 import 個數,改為*

/** * <p> * * </p> * * @author:bood * @date:${DATE} */18.添加類、方法注釋








類注釋: /** * <p> * * </p> * * @author: bood * @date: $date$ */
方法注釋:/** * <p> * * </p> * * @return: $return$$params$ * @author: bood * @date: $date$ */
關鍵字表達式:datedate()return methodReturnType()paramsgroovyScript('if('${_1}'.length() == 2) {return ’’;} else {def result=’’; def params='${_1}'.replaceAll(’[[|]|s]’, ’’).split(’,’).toList();for(i = 0; i < params.size(); i++) {if(i<(params.size()-1)){result+=’ * @param ’ + params[i] + ’: ’ + ’n’}else{result+=’ * @param ’ + params[i] + ’: ’}}; return result;}', methodParameters()); 19.設置項目文件編碼



設置 Debug 連接方式,默認是 Socket。Shared memory 是 Windows 特有的一個屬性,一般在 Windows 系統下建議使用此設置,內存占用相對較少。
常用斷點調試快捷鍵

Maven 的下載 ? 解壓 ? 環境變量的配置這里就贅述了。下面直接整合 Maven。選擇自己 Maven 的目錄,和 settings 文件,然后配置自己的倉庫 reposiroty。

Maven home path:可以指定本地 Maven 的安裝目錄所在,因為我已經配置了 MAVEN_HOME 系統參數,所以直接這樣配置 IntelliJ IDEA 是可以找到的。但是假如你沒有配置的話,這里可以選擇你的 Maven 安裝目錄。此外,這里不建議使用 IDEA 默認的。
User settings file / Local repository:我們還可以指定 Maven 的 settings.xml 位置和本地倉庫位置。
23.取消更新

建議添加如下忽略:
*.iml*.idea*.gitignore*.sh*.classpath*.project*.settings25.使用Alt + Insert,生成serialVersionUID
搜索:Serialization issues

代碼中大量的波浪線
搜索:General

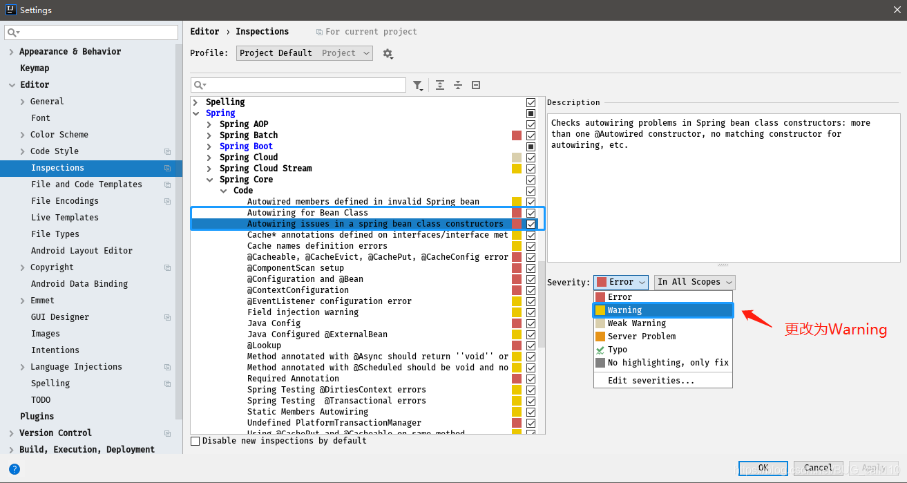
Spring Autowriting警告

JetBrains IntelliJ IDEA 必備插件
Lombok(新版本中已內置):開發神器,可以簡化你的實體類。
GenerateAllSetter:只要你選中需要生成set,get方法的對象,按下快捷鍵 alt+enter,自動生成set,get方法。
mybatis-log-plugin:從控制臺提取一個的輸出sql語句。
Free Mybatis plugin:Free Mybatis plugin 非常方便進行 Mapper 接口和 XML 文件之間跳轉。
RestfulToolkit:RESTful 服務開發輔助工具集(安利,可以直接在右側的RestServices查看,所有項目的restful接口,還可以通過 Ctrl 全局搜索 )。
Easy Code:支持自定義模板的代碼生成插件。
Translation:中英文翻譯工具。
JRebel for IntelliJ:熱部署插件。
Maven Helper:方便顯示maven的依賴樹,處理沖突的好幫手。
FindBugs-IDEA:代碼審查。
Alibaba Java Coding Guidelines:阿里的開發設計規范。
到此這篇關于JetBrains IntelliJ IDEA 優化教超詳細程的文章就介紹到這了,更多相關JetBrains IDEA 優化內容請搜索好吧啦網以前的文章或繼續瀏覽下面的相關文章希望大家以后多多支持好吧啦網!
相關文章:

網公網安備