Spring @Transaction 注解執行事務的流程
相信小伙伴一定用過 @Transaction 注解,那 @Transaction 背后的秘密又知道多少呢?
Spring 是如何開啟事務的?又是如何進行提交事務和關閉事務的呢?
畫圖猜測在開始 debug 閱讀源碼之前,小伙伴們應該已經知道 MySQL 是如何開啟事務的。
因此可以得出猜測:

那下面跟著源碼一起讀一讀,Spring 的 @Transaction 注解是如何執行事務邏輯的?
Spring 事務執行流程開啟事務
這里使用的是 Spring Boot + MySQL + Druid
<dependency> <groupId>com.alibaba</groupId> <artifactId>druid-spring-boot-starter</artifactId> <version>1.2.6</version></dependency>

在創建 Bean 的時候,會對 UserService 基于 AOP 生成代理對象;
AbstractAutowireCapableBeanFactory#initializeBean...wrapIfNecessaryAbstractAutoProxyCreator#createProxyCglibAopProxy#getProxy 生成代理對象
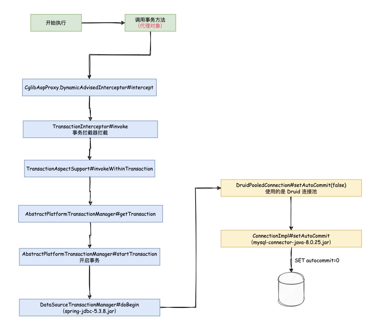
開始執行 userService.updateUserInfo(); 這里的 userService 就是代理對象;會被 CglibAopProxy.DynamicAdvisedInterceptor#intercept 方法攔截; TransactionInterceptor#invoke 被事務攔截器攔截 TransactionAspectSupport#invokeWithinTransaction 事務處理 AbstractPlatformTransactionManager#getTransaction 會在這里調用 AbstractPlatformTransactionManager#startTransaction 方法,來開啟事務。
是不是看到 doBegin 這個詞突然感覺很熟悉。
跟進 DataSourceTransactionManager#doBegin 方法,注意看,此時是在 spring-jdbc-5.3.8.jar 包下面的。

因為使用的 druid 連接池,所以這塊 Connection 是 durid 的連接池。
DruidPooledConnection#setAutoCommit(false) 關閉自動提交;
這里就是 druid 的邏輯,一頓執行然后到 com.alibaba.druid.filter.FilterChainImpl#connection_setAutoCommit。

ConnectionImpl#setAutoCommit,這個是在 mysql-connector-java-8.0.25.jar 包下的。

這一句才是重點 SET autocommit=0。
SET autocommit=0
開啟事務了!
總結一下流程:

在開始事務之后,會通過回調執行方法的內部邏輯。


執行過程相對比較簡單:

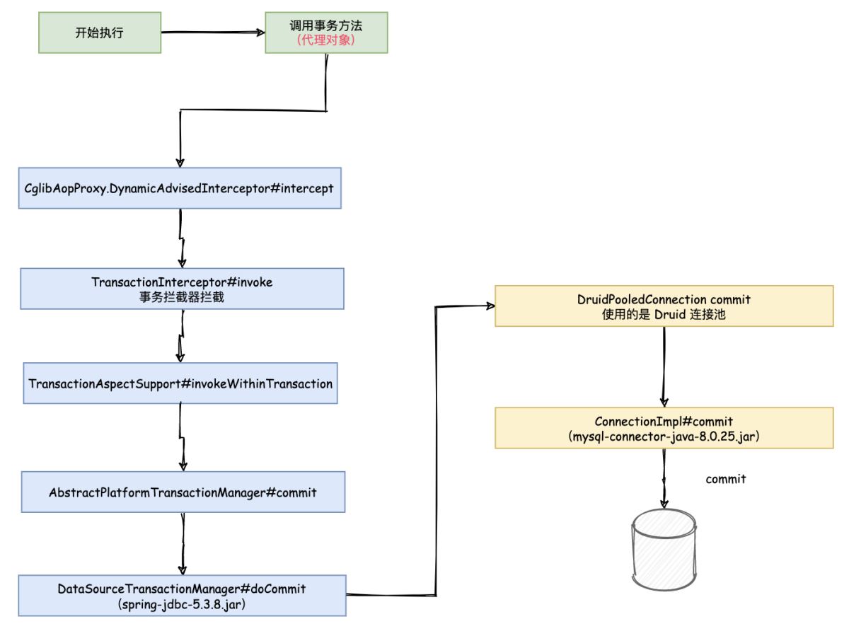
在 TransactionAspectSupport#invokeWithinTransaction 最后一行,commitTransactionAfterReturning(txInfo); 就是提交事務。
AbstractPlatformTransactionManager#commit 抽象事務管理器,進行提交事務 DataSourceTransactionManager#doCommit 數據源數據管理器,提交事務
這里肯定是調用連接池的方法,所以會執行到 DruidPooledConnection 中
DruidPooledConnection commit 最終還是執行到 mysql-connector-java-8.0.25.jar 包下面的 ConnectionImpl#commit
調用 commit 提交事務。
commit

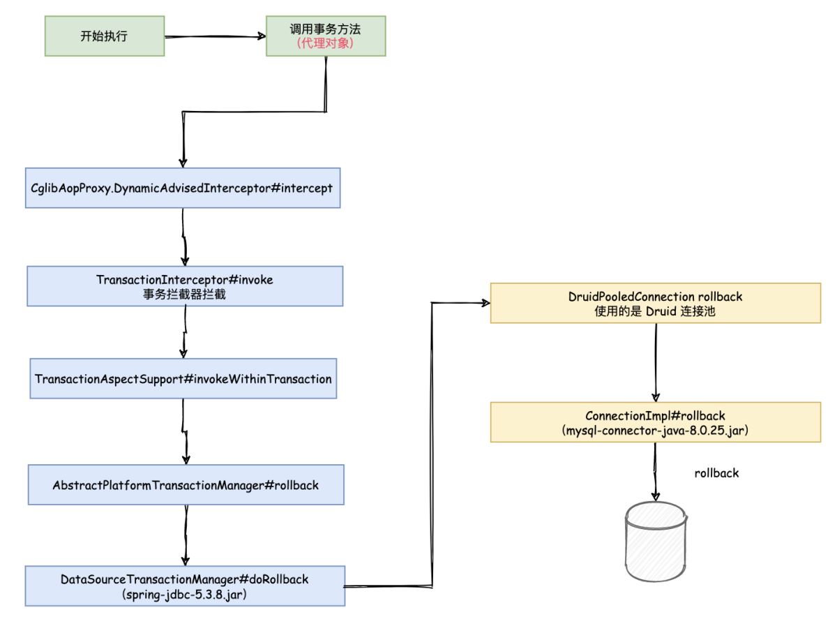
異常在這里 TransactionAspectSupport#invokeWithinTransaction 會被 catch。

AbstractPlatformTransactionManager#rollback 在這里進行 rollback

執行 DataSourceTransactionManager#doRollback
最終執行到 mysql-connector-java-8.0.25.jar 的 ConnectionImpl#rollback() 到 ConnectionImpl#rollbackNoChecks

從而執行 rollback 語句
rollback

cleanupTransactionInfo(txInfo);
在 這個方法中會將之前設置的 autocommit 進行恢復。
Java 原生開啟事務如果覺得這樣有點繞,那咱們可以看簡單版本的,不帶 Spring。
/** * @author liuzhihang * @date 2021/6/18 16:51 */public class MainTest { public static void main(String[] args) throws Exception {DruidDataSource dataSource = new DruidDataSource();dataSource.setDriverClassName('com.mysql.cj.jdbc.Driver');dataSource.setUrl('jdbc:mysql://localhost:3306/demo');dataSource.setUsername('root');dataSource.setPassword('root');Connection connection = dataSource.getConnection();try { // 關閉自動提交 connection.setAutoCommit(false); connection.prepareStatement('update user_info set user_name = ’liuzhihang’ where user_id = ’1001’;').executeUpdate(); connection.prepareStatement('update user_address set address = ’anhui’ where user_id = ’1001’;').executeUpdate(); // 提交事務 connection.commit();} catch (Exception e) { // 回滾 connection.rollback();} finally { // 開啟自動提交 connection.setAutoCommit(true);} }}
看完 Java 原生提交事務的方式,是不是感覺簡單明了。
Spring @Transaction 只是創建了 AOP 代理,通過代理調用原生的開啟關閉事務,同樣在執行 SQL 那一塊,也是 Mybatis 進行了代理,從而提交 SQL。
總結最后,將圖進行合并,總結流程。

至此,事務執行過程分析完畢。
不過還是有一個疑問?
為什么使用 set autocommit = 0 來開啟事務,而不是使用 begin 或者 start transaction 來開啟事務呢?
以上就是Spring @Transaction 注解執行事務的流程的詳細內容,更多關于Spring @Transaction 注解的資料請關注好吧啦網其它相關文章!
相關文章:

網公網安備