Android Studio 3.6 調試 smali的全過程
Android Studio 3.6 正式版終于發布了,快來圍觀,點擊查看。
簡介
Smali是用于Dalvik(Android虛擬機)的反匯編程序實現,匯編工具(將Smali代碼匯編為dex文件)為smali.jar,與之對應的baksmali.jar則是反匯編程序(下載地址),官方所說的基于Jasmin/dedexer語法,實際根不知道是什么鬼……
Smali支持注解、調試信息、行數信息等基本Java的基本特性,可以說是很接近Java編譯在JVM上的中間語言了,一般用來做Android程序的逆向工程,還可以。。搞搞小名堂
個人認為Smali只是用于做反匯編的一種語言實現,如果可以,自己也能定義一套這樣的語言,實現反匯編的效果
好了,下面看下正文。
以前在Android Studio中調試 smali 還是非常麻煩的時候,配置不好就是
Error running Smali: Unable to open debugger port (localhost:8700): java.io.IOException 'handshake failed - connection prematurally closed
目前最新版的 Android Studio 利用附加功能調試 smali 非常方便 ,操作步驟如下:
文中會用到工具及下載地址:
①、apktool.jar(目前最新版 v2.4.1),用于反編譯smali,
下載地址: https://ibotpeaches.github.io/Apktool/
②、Android Studio (目前最新版本 3.6)用于Android開發調試IDE,
下載地址: https://developer.android.google.cn/studio/
③、smalidea-0.05.zip (目前最新版 0.05),AS 插件,用來給smali下斷點,單步調試,
下載地址 https://bitbucket.org/JesusFreke/smali/downloads/
1. 先配置好Android Studio開發環境,這步就略去2. Android Studio中安裝 smalidea 插件,先從官網下載 smalidea zip包,然后在 Android 中依次選擇:
File --> Setting 將會彈出設置對話框

然后在設置對話框依次選擇: Plugins --> <設置圖標> --> Install Plugin from Disk...

在彈出選擇對話框中,找到下載好的 smalidea 壓縮包,選擇ok即可

至此,插件安裝就完成了,關閉 Android Studio
3. 用 apktool 反編譯 apk
使用命令 : java.exe -jar apktool.jar d -f <xxxx.apk> -o <xxxx目錄>
也可以直接使用 ApkTool 集成環境(如果反編譯失敗可以替換其中的 apktool.jar 至最新版):

在 反編譯出來的 AndroidManifest.xml 的 application 節點添加 android:debuggable='true'
然后在 主 Activity 中加入 invoke-static {},Landroid/os/Debug;->waitForDebugger()V

重建且簽名 apk

安裝 重建后的 apk 到手機
(這步如果重新打包失敗,可以安裝原始包,把手機 root 配置/default.prop 的 ro.debuggable=1 開啟全局調試。
然后用命令啟動 Activiry : adb shell am start -D -n package屬性的值/android:name屬性的值 )
4. 將 反編譯工程導入到 Android Studio

默認選擇 Create project from existing sources ,一路 next ,最后點擊 Finish 即可
用 Project 視圖,在項目目錄右鍵 --> Mark Directory as ... --> Sources root

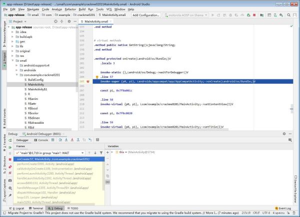
5. 展開 smali 目錄選擇剛才添加 waitForDebugger 代碼的 smali 文件下一行下斷點

6. 運行手機上安裝的apk(apk會假死停在 waitForDebugger 代碼處,等待調試器)。
7.在Android Studio選擇附加

此時,已經 Attach 到進程中,可以快樂的調試了

總結
到此這篇關于Android Studio 3.6 調試 smali的全過程的文章就介紹到這了,更多相關Android Studio 3.6 調試 smali內容請搜索好吧啦網以前的文章或繼續瀏覽下面的相關文章希望大家以后多多支持好吧啦網!
相關文章:

網公網安備