Java項目有中多個線程如何查找死鎖
當項目有中多個線程,如何查找死鎖?
最近,在IDEA上進行多線程編程中老是在給線程加鎖的時候,總是會遇到死鎖問題,而當程序出現死鎖問題時,編譯器不能精確的顯示錯誤的精確位置。當項目代碼很多的時候, 往往會給自己添加不必要的麻煩,今天,我就分享分享幾個解決方法。
1.編譯環境IDEA 2020 ,windows10, jdk8及以上版本
一、死鎖是什么?死鎖指A線程想使用資源但是被B線程占用了,B線程線程想使用資源被A線程占用了,導致程序無法繼續下去了。
1.1 死鎖的例子;
public class Deadlock { public static void main(String[] args) {Object lock1 = new Object();Object lock2 = new Object();Thread thread1 = new Thread(new Runnable() { @Override public void run() {synchronized (lock1){ System.out.println('線程一得到了lock1'); try{Thread.sleep(1000); } catch (InterruptedException e) {e.printStackTrace(); } System.out.println('線程一獲取lock2'); synchronized (lock2){System.out.println('線程一得到了lock2'); }} }});thread1.start();Thread thread2 = new Thread(new Runnable() { @Override public void run() {synchronized (lock2){ System.out.println('線程二得到了lock2'); try{//讓線程2,獲取鎖1Thread.sleep(1000); } catch (InterruptedException e) {e.printStackTrace(); } System.out.println('線程二獲取lock1'); //嘗試獲取lock1 synchronized (lock1){System.out.println('線程二得到了lock1'); }} }});thread2.start(); }}

1.2 死鎖的例子;
形成死鎖的條件:1.互斥條件:(當一個資源被一個線程擁有,當被一個線程擁有后就不能被其他線程所持有)2.請求擁有條件(一個線程所持有一個資源后又試圖請求另一個資源)可修改3.不可剝奪性:(一個資源被一個線程擁有之后,如果這個線程不釋放此資源,那么其他線程不能強制獲得此資源)4.環路等待條件(多個線程在獲取資源時形成一個環形鏈)可修改
二、使用jdk內置工具檢測死鎖方法一. jconsole.exe
進入你的jdk安裝路徑中,打開jdk/bin/jconsole.exe使用步驟如下:



檢測結果:

方法二. jvisualvm.exe
進入你的jdk安裝路徑中,打開jdk/bin/jvisualvm.exe優點:比較細,比較全面缺點:加載有點慢!使用步驟如下:


可以在里面看到是該項目代碼的第39行出現了死鎖。
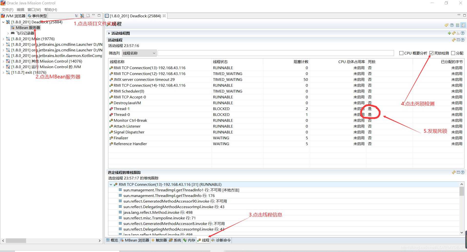
方法三. jmc.exe
進入你的jdk安裝路徑中,打開jdk/bin/jmc.exe優點:可以對所以死鎖進行判斷缺點:沒有給出解決方法使用步驟如下:

通過死鎖的形成條件來解決死鎖問題,從根源上消除死鎖。1.請求擁有條件(一個線程所持有一個資源后又試圖請求另一個資源)可修改2.環路等待條件(多個線程在獲取資源時形成一個環形鏈)可修改
舉例修改: 方法:(修改環路等待條件)//讓線程二和線程一競爭同一個鎖,修改為并行,這樣避免出現環路
public class Deadlock { public static void main(String[] args) {Object lock1 = new Object();Object lock2 = new Object();Thread thread1 = new Thread(new Runnable() { @Override public void run() {synchronized (lock1){ System.out.println('線程一得到了lock1'); try{Thread.sleep(1000); } catch (InterruptedException e) {e.printStackTrace(); } System.out.println('線程一獲取lock2'); synchronized (lock2){System.out.println('線程一得到了lock2'); }} }});thread1.start();Thread thread2 = new Thread(new Runnable() { @Override public void run() {synchronized (lock1){ //讓線程二和線程一競爭同一個鎖,修改為并行,這樣避免出現環路 System.out.println('線程二得到了lock1'); try{//讓線程2,獲取鎖1Thread.sleep(1000); } catch (InterruptedException e) {e.printStackTrace(); } System.out.println('線程二獲取lock1'); //嘗試獲取lock1 synchronized (lock2){System.out.println('線程二得到了lock2'); }} }});thread2.start(); }}

到此這篇關于Java項目有中多個線程如何查找死鎖的文章就介紹到這了,更多相關Java多線程查找死鎖內容請搜索好吧啦網以前的文章或繼續瀏覽下面的相關文章希望大家以后多多支持好吧啦網!
相關文章:

網公網安備