文章詳情頁
如何直接繞過TPM2.0升級Win11?免工具直接繞過TPM2.0升級Win11方法
瀏覽:103日期:2022-07-20 17:14:56
Win11系統是現在非常火熱的操作系統,微軟發布了第一個Win11預覽版,但是Win11安裝有一定的要求,那么,我們如何直接繞過TPM2.0升級Win11呢?下面小編就為大家帶來詳細的操作方法 ,快來看看吧!
免工具直接繞過TPM2.0升級Win11方法
1、不管支不支持TPM2.0,都直接升級win11;

如果其他條件都滿足,只是不滿足TPM2.0,則會停在下面這個頁面上;
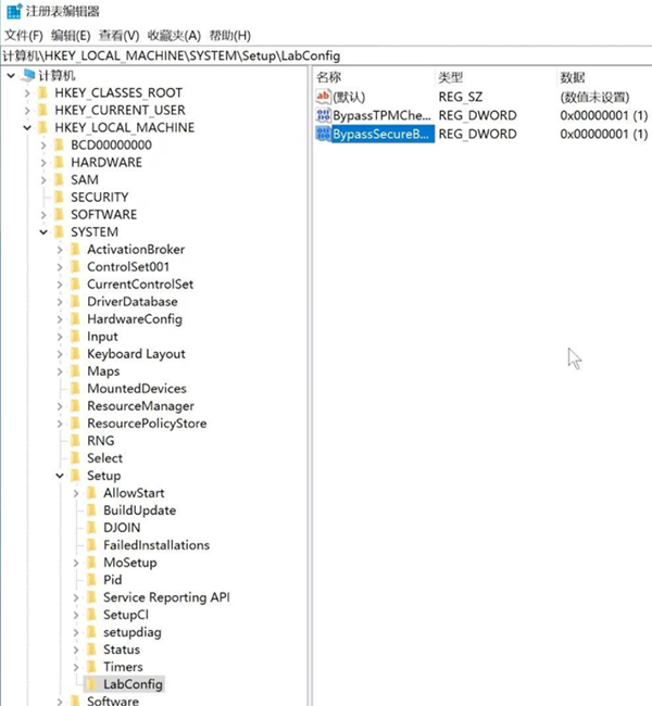
2、在這個界面上,同時按下Shift+F10,調出命令行,輸入regedit回車,即打開注冊表;
3、找到HKEY_LOCAL_MACHINESYSTEMSetup,先此處創建一個LabConfig項;
4、在LabConfig項里創建2個DWORD值;
一個是BypassTPMCheck,數值為00000001(7個0)
一個是BypassSecureBootCheck,數值為00000001(7個0),

第5步:關閉注冊表后,系統就會繼續安裝了。

小編親自裝機,實測了,此方法可以安裝。
相關文章:
排行榜

網公網安備