文章詳情頁
如何解決Win10系統Alt+Tab不能正常切換窗口?
瀏覽:210日期:2022-06-13 13:33:21
我們在操作電腦的時候經常需要打開多個窗口,可以使用Alt+Tab快捷鍵來快速切換窗口,但是最近有win10 用戶跟小編反映Alt+Tab不能正常切換窗口,該怎么辦?下面我們就來看看詳細的解決方法。
操作步驟:
打開開始菜單,點擊windows,運行。

2輸入regedit,確定,打開注冊表。

在彈出的注冊表對話框中,點擊HKEY_CURRENT_USER下拉列表 。

再找到SOFTWARE打開下拉列表 。

再找到Microsoft打開下拉列表。

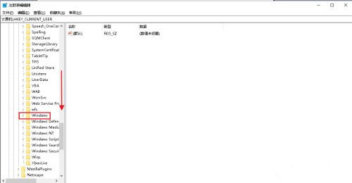
向下拉滾動條,找到Windows打開下拉列表 。

找到CurrentVersion打開下拉列表。

找到Explorer,選中單擊。

在右側窗口中找到AltTabSettings,如果沒有可以在空白處右擊,點擊新建,dword(32位)值。

把名稱修改為AltTabSettings后,雙擊打開。

彈出對話框,把AltTabSettings的數值數據改為00000001,確定。

電腦Alt+Tab窗口切換功能就恢復了。

相關文章:
1. 如何在MacBook上安裝OS X 10.9系統?Mac安裝OS X 10.9系統教程2. OS X 10怎么升級?升級OS X 10方法3. 電腦控制面板怎么打開 win10電腦如何調出控制面板4. ubuntu怎么安裝中文輸入法?5. 怎么更新顯卡驅動win10 win10如何更新顯卡驅動程序6. OS X 10.12.2 Beta 6怎么樣?OS X 10.12.2 Beta 6更新方法7. linux服務器快速卸載安裝node環境(簡單上手)8. Win10怎么更改文件類型 windows如何修改文件類型9. OS X yosemite u盤制作方法10. 怎么讓Dock欄只顯示已打開的應用程序?Dock欄只顯示已打開的應用程序的方法
排行榜

網公網安備