文章詳情頁
Win10 LTSC如何提高性能?
瀏覽:205日期:2022-11-18 11:01:08
不少用戶升級到Win10 LTSC后問小編怎么提高性能,電腦性能的提高可以幫助用戶更加流暢地操作系統(tǒng),使用體驗更佳。那Win10 LTSC如何提高性能呢?下面我們就來看看吧。
操作如下:
進入【控制面板】。

點擊【查看方式】,選擇【大圖標】。

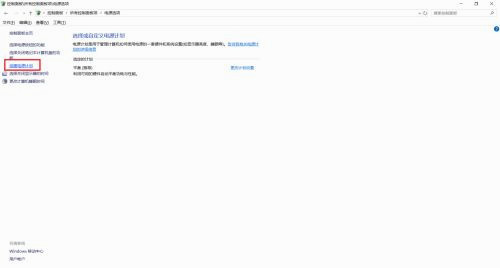
點擊【電源選項】。

點擊【創(chuàng)建電源計劃】。

選擇【高性能】并填寫計劃名稱,然后點擊【下一步】。

選擇下【關閉顯示器】和【使計算機進入睡眠狀態(tài)】的時間后,點擊【創(chuàng)建】。

完成。

標簽:
Windows系統(tǒng)
win10
相關文章:
1. 怎么讓Dock欄只顯示已打開的應用程序?Dock欄只顯示已打開的應用程序的方法2. Win10怎么更改文件類型 windows如何修改文件類型3. 如何在MacBook上安裝OS X 10.9系統(tǒng)?Mac安裝OS X 10.9系統(tǒng)教程4. 電腦控制面板怎么打開 win10電腦如何調(diào)出控制面板5. OS X 10怎么升級?升級OS X 10方法6. OS X 10.12.2 Beta 6怎么樣?OS X 10.12.2 Beta 6更新方法7. 怎么更新顯卡驅(qū)動win10 win10如何更新顯卡驅(qū)動程序8. linux服務器快速卸載安裝node環(huán)境(簡單上手)9. OS X yosemite u盤制作方法10. ubuntu怎么安裝中文輸入法?
排行榜

網(wǎng)公網(wǎng)安備