文章詳情頁
Win10應用商店閃退怎么辦?
瀏覽:246日期:2022-10-03 14:02:39
自從Win10系統發布以來,越來越多的用戶升級到Win10系統,不過由于新的系統穩定性較低,經常會出現一些問題。有用戶反映,升級到Win10系統之后,Win10應用商店經常出現閃退的情況,這是怎么回事?該怎么解決?下面和大家分享Win10應用商店閃退的解決方法。
Win10應用商店閃退怎么辦?
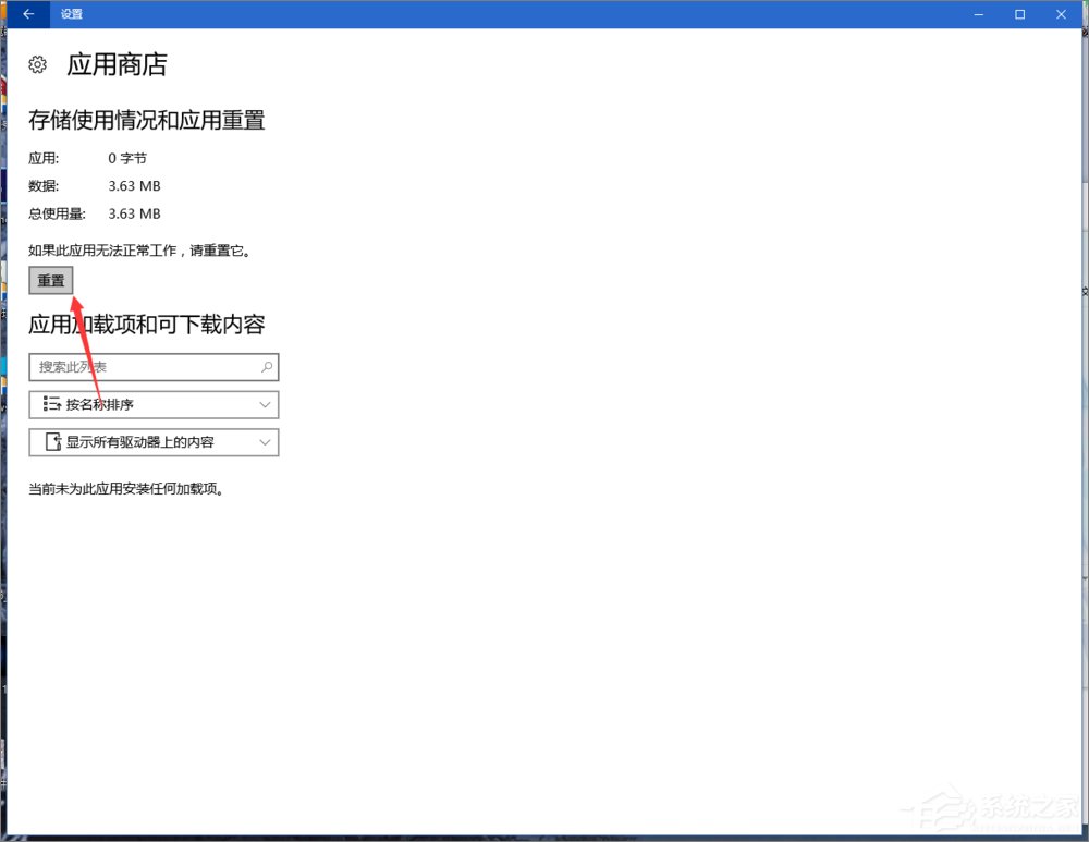
1、開始菜單打開設置,應用功能 高級選項。

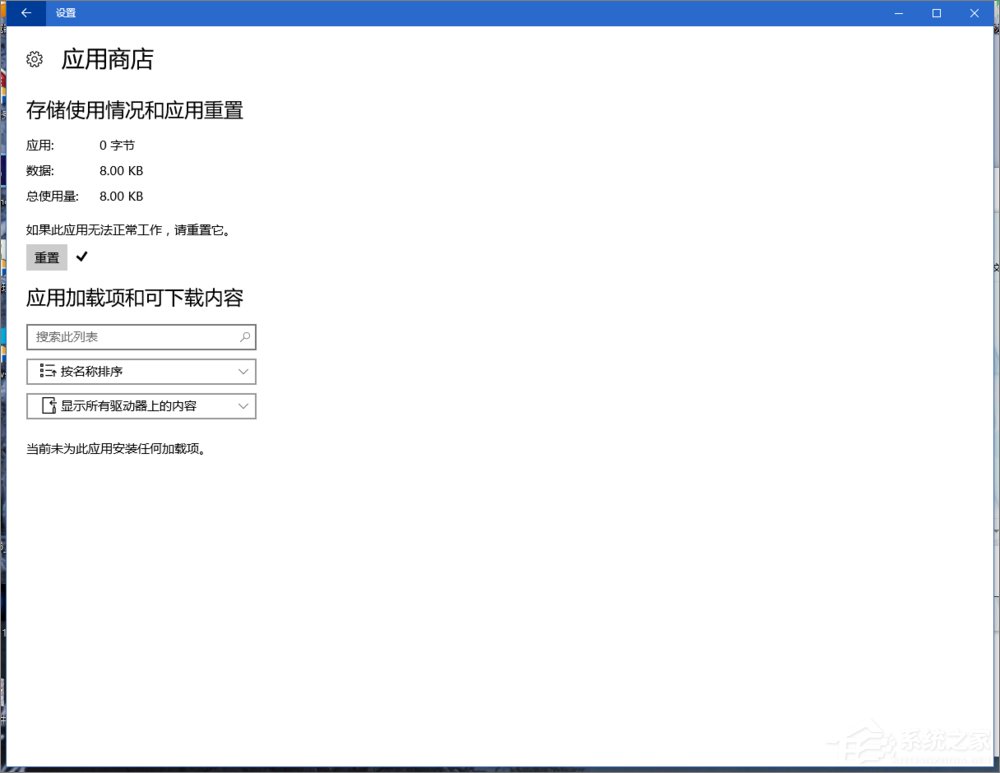
2、點擊重置。

3、OK,打開應用商店看看是不是活過來了。

以上就是Win10應用商店閃退的解決方法,只要簡單的幾個步驟即可解決應用商店閃退的問題。
相關文章:
1. 怎么讓Dock欄只顯示已打開的應用程序?Dock欄只顯示已打開的應用程序的方法2. 如何在MacBook上安裝OS X 10.9系統?Mac安裝OS X 10.9系統教程3. Win10怎么更改文件類型 windows如何修改文件類型4. OS X 10怎么升級?升級OS X 10方法5. linux服務器快速卸載安裝node環境(簡單上手)6. OS X 10.12.2 Beta 6怎么樣?OS X 10.12.2 Beta 6更新方法7. 怎么更新顯卡驅動win10 win10如何更新顯卡驅動程序8. OS X yosemite u盤制作方法9. ubuntu怎么安裝中文輸入法?10. 電腦控制面板怎么打開 win10電腦如何調出控制面板
排行榜

網公網安備