文章詳情頁
使用IDEA創建Web項目并發布到tomcat的操作方法
瀏覽:245日期:2023-03-19 16:50:58
目錄
- Web開發
- 1.web開發概述
- Tomcat安裝配置
- 安裝Tomcat
- 2.web開發環境搭建
- 3.創建發布web項目
Web開發
1.web開發概述
•學習web開發,需要先安裝一臺web服務器,將開發好的web項目部署在web服務器中供外界訪問.
WEB服務器有很多,流行的WEB服務器有Tomcat、 WebSphere 、WebLogic、Jboss等。
在小型的應用系統或者有特殊需要的系統中,可以使用一個免費的Web服務器:
Apache 的Tomcat,該服務器支持全部JSP以及Servlet規范.
Tomcat安裝配置
Tomcat官方站點:http://tomcat.apache.org
獲取Tomcat安裝程序包
– tar.gz文件是Linux操作系統下的安裝版本
– zip文件是Windows系統下的壓縮版本

安裝Tomcat
–解壓tomcat壓縮文件即可
安裝JDK(JDK安裝教程點擊這里)
– 設置JAVA_HOME環境變量
– 設置PATH環境變量
2.web開發環境搭建



啟動服務器,檢查是否安裝成功


3.創建發布web項目
1.創建一個java項目
2.添加web


這樣就多了一個web的文件夾,用來存放關于html的文件

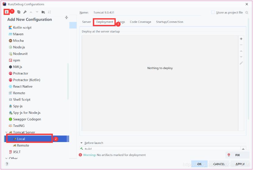
3.配置tomcat,使其web文件自動發布




4.點擊應用后,在index.jsp中寫入hello world,啟動

5.成功

到此這篇關于使用IDEA創建Web項目并發布到tomcat的操作方法的文章就介紹到這了,更多相關IDEA創建Web項目發布到tomcat內容請搜索以前的文章或繼續瀏覽下面的相關文章希望大家以后多多支持!
標簽:
Tomcat
排行榜

網公網安備