SQL Server數據庫生成與執行SQL腳本詳細教程
目錄
- 1. 將數據庫生成
- 2. 將數據表生成 SQL 腳本
- 3. 執行 SQL 腳本
- 總結
1. 將數據庫生成
使用對象資源管理器能快速創建整個數據的腳本,也能使用默認選項創建單個數據庫對象的腳本;
用戶能在查詢編輯器窗口中對文件或剪貼板創建腳本,腳本以 Unicode 格式創建;
用戶也能創建用于創建或刪除對象的腳本,有些對象類型具有其他腳本選項,如 ALTER、SELECT、INSERT、UPDATE、DELETE、EXECUTE 操作;
有時可能需要使用具有多個選項的腳本,若刪除一個過程中,或者創建一個表再更改一個表;
若要創建組合的腳本,可將第一個腳本保存到查詢編輯窗口中,并將第二腳本保存到剪切板中,這樣就能在窗口中將第二個腳本粘貼到第一個腳本之后;
為某個對象編寫腳本的步驟如下所示:
展開數據庫,右擊任意數據庫 → 任務 → 生成腳本,再按照向導中的步驟進行操作;

選擇數據庫對話框中,選擇編寫腳本的數據庫,并勾選“為所選數據庫中的所喲對象編寫腳本”,下一步;

選擇腳本選項,可為要編寫腳本的對象選擇選項,或直接下一步;

數據選項,根據個人需求,選擇將 SQL 腳本文件在哪輸出,即可完成生成 SQL 腳本;


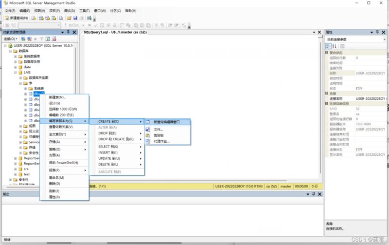
2. 將數據表生成 SQL 腳本
SQL Server 同意也支持將數據表生成 SQL 腳本;
將數據表生成 SQL 腳本的步驟如下:
1.右擊要生成 SQL 腳本的數據表 → 編寫表腳本為,有常用的 SQL 腳本,包括 CREATE、DROP、SELECT、INSERT、UPDATE、DELETE,并能將腳本直接生成到查詢分析器、文件、剪切板等;

3. 執行 SQL 腳本
SQL 腳本的執行一般需要在查詢分析器中完成,查詢分析器是一個圖形化的數據庫編程接口,是 SQL Server 客戶端的重要組成部分;
查詢分析器以自動的文本格式編輯 SQL 代碼,對語法中的保留字提供彩色顯示,方便開發人員使用;
在 SQL Server 數據庫中查詢分析器是一個功能非常強大的圖形工具,能進行以下操作:
- 創建查詢和其他 SQL 腳本,并針對 SQL Server 數據庫執行它們;
- 由預定義腳本快速創建常用數據庫對象;
- 快速復制現有的數據庫對象;
- 在參數未知的情況下執行存儲過程;
- 調試存儲過程;
- 調試查詢性能問題;
- 在數據庫內定位對象(對對象搜索功能),或查看和使用對象;
- 快速插入、更新或刪除表中的行;
- 為常用查詢創建鍵盤快捷方式;
- 向工具菜單添加常用命令;
使用查詢分析器執行 SQL 腳本需要的步驟如下:
在菜單欄中 → 文件 → 新建 → 數據庫引擎查詢;

在查詢文件中執行 SQL 腳本 → 打開文件,選擇要執行的 SQL 腳本文件;

執行 SQL 腳本 → 執行或 F5,執行 SQL 腳本文件;

總結
到此這篇關于SQL Server數據庫生成與執行SQL腳本的文章就介紹到這了,更多相關SQL Server生成與執行SQL腳本內容請搜索以前的文章或繼續瀏覽下面的相關文章希望大家以后多多支持!

網公網安備