python pymysql 執行比較時間的sql語句,在mysql中可以順了執行,但是在python中執行為何報錯?
問題描述
python版本:3.5 mysql 版本:5.6python pymysql 執行比較時間的sql語句,在mysql中可以順了執行,但是在python中執行報錯;數據庫表為考勤打機中導出的考勤數據,根據工號篩選出遲到及早退人員;在數據庫中篩選出時間在7:30:00之后以及在17:30:00之前打卡的;
數據庫表結構:

以下為sql語句
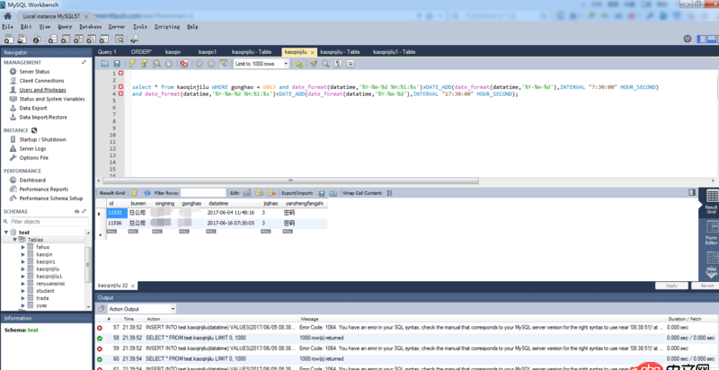
select * from kaoqinjilu WHERE gonghao = 6063 and date_format(datatime,’%Y-%m-%d %H:%i:%s’)>DATE_ADD(date_format(datatime,’%Y-%m-%d’),INTERVAL '7:30:00' HOUR_SECOND)and date_format(datatime,’%Y-%m-%d %H:%i:%s’)<DATE_ADD(date_format(datatime,’%Y-%m-%d’),INTERVAL '17:30:00' HOUR_SECOND);
執行結果,順利得到結果:

python代碼:
import pymysql.cursors#連接數據庫connect = pymysql.connect(host=’127.0.0.1’,port=3306, user=’root’, passwd=’111111’, db=’test’,charset=’utf8’,)#獲取游標cursor = connect.cursor()sql = 'select * from kaoqinjilu WHERE gonghao = 6063 AND date_format(datatime,’%%Y-%%m-%%d %%H:%%i:%%s’)>DATE_ADD(date_format(datatime,’%%Y-%%m-%%d’),INTERVAL ’7:30:00’ HOUR_SECOND)and date_format(datatime,’%%Y-%%m-%%d %%H:%%i:%%s’)<DATE_ADD(date_format(datatime,’%%Y-%%m-%%d’),INTERVAL ’17:30:00’ HOUR_SECOND)'cursor.execute(sql)#提交connect.commit()for row in cursor.fetchall(): print(row)print(’遲到早退人數’,cursor.rowcount)
報錯信息:
C:UsersgsdAppDataLocalProgramsPythonPython35python.exe F:/100lainxiti/考勤查詢.py File 'F:/100lainxiti/考勤查詢.py', line 7 sql = 'select * from kaoqinjilu WHERE gonghao = 6063 AND date_format(datatime,’%%Y-%%m-%%d %%H:%%i:%%s’)>DATE_ADD(date_format(datatime,’%%Y-%%m-%%d’),INTERVAL ’7:30:00’ HOUR_SECOND) ^SyntaxError: EOL while scanning string literalProcess finished with exit code 1
問題解答
回答1:多行語句試試用
''' ...... ...... '''
進行包裹
回答2:看了樓上的評論,參見這個:https://stackoverflow.com/que...
Python里使用MySQL語句,不需要添加%來轉義%,Python的MySQL模塊會默認添加轉義字符。

網公網安備